KONVIVA | Administrador de Unidade não visualiza setores ao filtrar usuários
Incidente
No módulo Administração > Usuários, ao utilizar o perfil Administrador de Unidade e tentar filtrar usuários por setor em uma unidade, é exibida a mensagem:
"Não é possível visualizar os setores cadastrados na unidade selecionada."
Causa
O perfil Administrador de Unidade não possui, por padrão, permissão para visualizar os setores.
A visualização depende da configuração do setor, que deve permitir acesso às unidades vinculadas ao administrador.
Solução
Para permitir que o Administrador de Unidade visualize os setores:
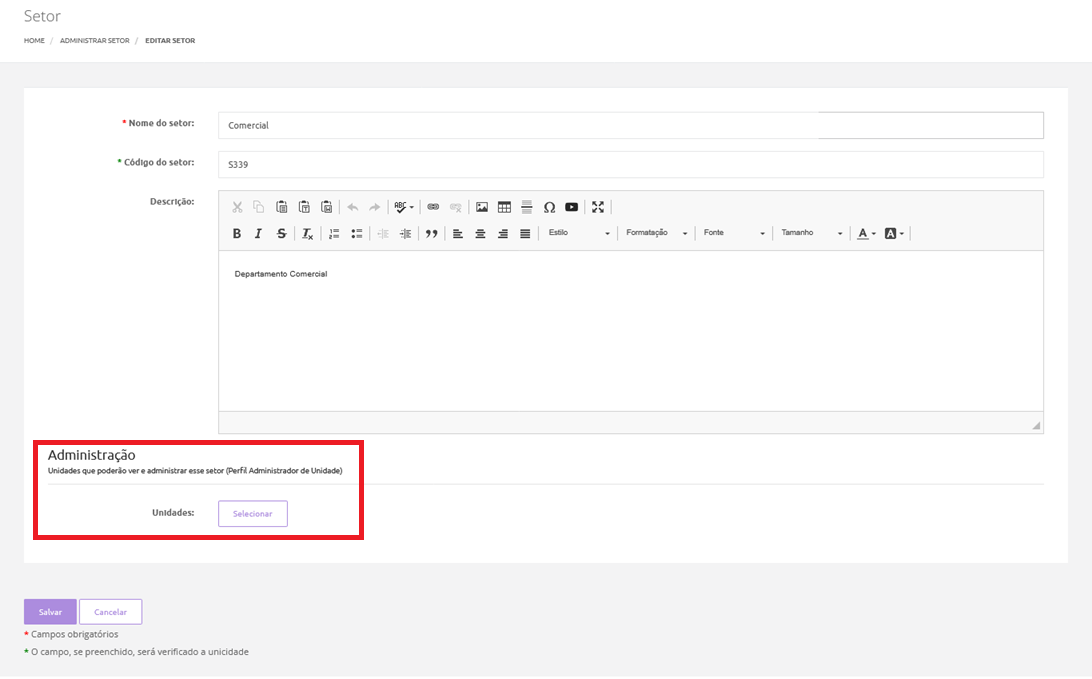
- Acesse Administração > Setores;
- Localize e selecione o setor desejado;
- Edite o setor;
Na seção "Administração - Unidades que poderão ver e administrar esse setor (Perfil Administrador de Unidade)", adicione as unidades que devem ter acesso;
- Salve a configuração;
- Acesse com o perfil Administrador de Unidade e valide a visualização do setor.