GKO FRETE – Configuração parâmetros do sistema - Como não exportar valor de lançamentos que estão zerados
Duvida
Como não exportar valor de lançamentos que estão zerados?
Solução
Para que o sistema não exporte os valores de lançamentos contábeis que estão zerados, siga os passos abaixo:
1. Acesse Operacional / Configuração parâmetros do sistema:
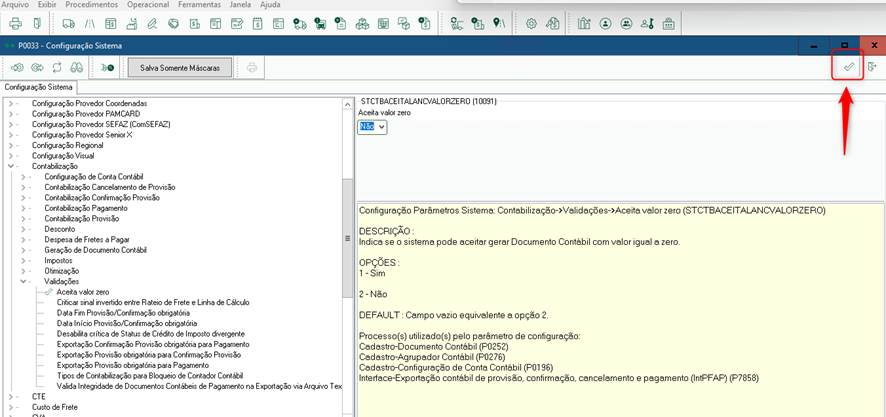
2. Expanda: Contabilização/ Validações/ Aceitar valor zero
No campo “aceita valor zero” selecione a opção Não
3. Clique no botão Salvar